AI models are getting smarter by the day – reasoning better, running faster, and handling longer contexts than ever before. The Qwen3-Next-80B-A3B takes this leap forward with efficient training patterns, a hybrid attention mechanism, and an ultra-sparse mixture of experts. Add stability-focused tweaks, and you get a model that’s quicker, more reliable, and stronger on benchmarks. In this article, we’ll explore its architecture, training efficiency, and performance on Instruct and Thinking prompts. We’ll also look at upgrades in long-context handling, multi-token prediction, and inference optimization. Finally, we’ll show you how to access and use the Qwen 3 Next API through Hugging Face.
Qwen3-Next uses a forward-looking architecture that balances computational efficiency, recall, and training stability. It reflects deep experimentation with hybrid attention mechanisms, ultra-sparse mixture-of-experts scaling, and inference optimizations.
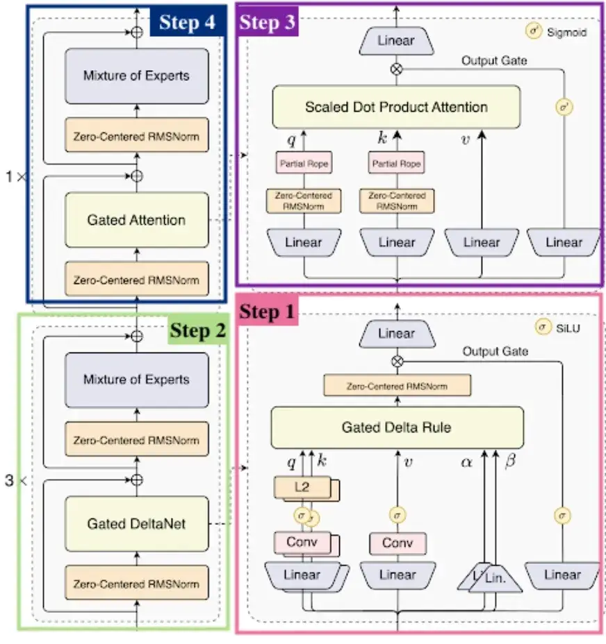
Let’s break down its key elements, step by step:

Traditional scaled dot-product attention is robust but computationally expensive due to quadratic complexity. Linear attention scales better but struggles with long-range recall. Qwen3-Next-80B-A3B takes a hybrid approach:
This 3:1 mix improves inference speed while preserving accuracy in context learning. Additional enhancements include:
Qwen3-Next implements a very sparse MoE design: 80B total parameters, but only ~3B activated at each inference step. Experiments show that global load balancing incurs training loss consistently, reducing from increasing total expert parameters, while keeping activated experts constant. Qwen3-Next pushes MoE design to a new scale:
This sparse activation design is what enables the model to scale massively without proportionally increasing inference costs.
Scaling models often introduce hidden pitfalls such as exploding norms or activation sinks. Qwen3-Next addresses this with multiple stability-first mechanisms:
These careful adjustments make both small-scale tests and large-scale training significantly more reliable.
Qwen3-Next integrates a native MTP module with a high acceptance rate for speculative decoding, along with multi-step inference optimizations. Using a multi-step training approach, it aligns training and inference to reduce mismatch and improve real-world performance.
Key benefits:
By weaving together hybrid attention, ultra-sparse MoE scaling, robust stability controls, and multi-token prediction, Qwen3-Next-80B-A3B establishes itself as a new generation foundation model. It’s not just bigger, it’s smarter in how it allocates compute, manages training stability, and delivers inference efficiency at scale.
Qwen3-Next-80B-A3B demonstrates phenomenal efficiency in pre-training and substantial throughput speed gains at inference for long-context tasks. By designing the corpus architecture and applying features such as sparsity and hybrid attention, it reduces compute costs while maximizing throughput in both the prefill (context ingestion) and decode (generation) phases.
Trained with a uniformly sampled subset of 15 trillion tokens from Qwen3’s original 36T-token corpus.


While Qwen3-Next-80B-A3B-Base activates only about 1/10th as many non-embedding parameters in comparison to Qwen3-32B-Base, yet it matches or outperforms Qwen3-32B on nearly all benchmarks, and clearly outperforms Qwen3-30B-A3B. This shows its parameter-efficiency: fewer activated parameters, yet just as capable.

After pretraining two tuned variants of Qwen33-Next-80B-A3B: Instruct and Thinking exhibit different strengths, especially for instruction following, reasoning, and ultra-long contexts.
Qwen3-Next-80B-A3B-Instruct shows impressive gains against previous models and closes the gap toward larger models, particularly when it comes to long context tasks and instruction following.

The “Thinking” version has enhanced reasoning capabilities (e.g., chain-of-thought and more sophisticated inference) to which Qwen3-Next-80B-A3B also excels.

To make Qwen3-Next-80B-A3B available to your apps for free, you can use the Hugging Face Hub via their OpenAI-compatible API. Here is how to do it and what each piece means.

After signing in, you need to authenticate with Hugging Face before you can use the model. For that, follow these steps

You can implement Qwen3-Next-80B-A3B for free using Hugging Face’s OpenAI-compatible client. The Python example below shows how to authenticate with your Hugging Face token, send a structured prompt, and capture the model’s response. In the demo, we feed a factory production problem to the model, print the output, and save it to a Markdown file – a quick way to integrate Qwen3-Next into real-world reasoning and problem-solving workflows.
import os
from openai import OpenAI
client = OpenAI(
base_url="https://router.huggingface.co/v1",
api_key="HF_TOKEN",
)
completion = client.chat.completions.create(
model="Qwen/Qwen3-Next-80B-A3B-Instruct:novita",
messages=[
{
"role": "user",
"content": """
A factory produces three types of widgets: Type X, Type Y, and Type Z.
The factory operates 5 days a week and produces the following quantities each week:
- Type X: 400 units
- Type Y: 300 units
- Type Z: 200 units
The production rates for each type of widget are as follows:
- Type X takes 2 hours to produce 1 unit.
- Type Y takes 1.5 hours to produce 1 unit.
- Type Z takes 3 hours to produce 1 unit.
The factory operates 8 hours per day.
Answer the following questions:
1. How many total hours does the factory work each week?
2. How many total hours are spent on producing each type of widget per week?
3. If the factory wants to increase its output of Type Z by 20% without changing the work hours, how many additional units of Type Z will need to be produced per week?
"""
}
],
)
message_content = completion.choices[0].message.content
print(message_content)
file_path = "output.txt"
with open(file_path, "w") as file:
file.write(message_content)
print(f"Response saved to {file_path}")
Qwen3-Next-80B-A3B-Instruct answered all three questions correctly: the factory works 40 hours per week, total production time is 1850 hours, and a 20% increase in Type Z output adds 40 units per week.


Qwen3-Next-80B-A3B shows that large language models can achieve efficiency, scalability, and strong reasoning without heavy compute costs. Its hybrid design, sparse MoE, and training optimizations make it highly practical. It delivers accurate results in numerical reasoning and production planning, proving useful for developers and researchers. With free access on Hugging Face, Qwen is a solid choice for experimentation and applied AI.